Solidus Gestión
Manual de ayuda
×
Menú

Importar cobros

 
Para importar cobros masivamente, desde Excel, deberás llenar el formato correspondiente. Para obtenerlo da clic en Descargar formato o ubícalo en la siguiente ruta, de la computadora local donde tienes instalado el sistema: C:\Archivos de programa (x86)\DLL Sistemas\Contabilidad
 
El formato cuenta con una ayuda para su llenado en la pestaña "Layout", deberás integrarlo de acuerdo a las especificaciones señaladas.
 
 
El formato, ya con información, es similar a la siguiente imagen:
 
 
Revisa se tenga la información correctamente en cada una de las columnas. Deberás cerrar el archivo de Excel. A continuación da clic en botón derecho, o un clic sobre el botón opciones, y selecciona "Importar Cobros".
 
 
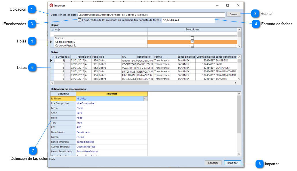
Se mostrará la siguiente ventana.
 
Importar cobros
 
Los cobros serán importados y aplicados a las facturas electrónicas correspondientes.
1

Ubicación

1. Ubicación
Muestra la ruta de donde se está tomando el archivo de Excel que contiene los cobros.
2

Buscar

2. Buscar
Indica la ruta en la que se encuentra el archivo de Excel con el formato de cobros.
3

Encabezados

3. Encabezados
Habilita esta opción si el archivo contiene los nombres de las columnas en la primera fila.
4

Formato de fechas

4. Formato de fechas
Indica el formato de fecha correspondiente. Debe coincidir con el formato de la columna Fecha.
5

Hojas

5. Hojas
Selecciona la hoja correspondiente. En la columna "Seleccionar" solo deja marcada la hoja que contiene la información.
6

Datos

6. Datos
Se muestran los datos de la hoja de cálculo.
7

Definición de las columnas

7. Definición de las columnas
Si usas nuestro formato no deberás relacionar ninguna columna, en caso contrario, deberás relacionar cada columna de la hoja de cálculo con su respectivo nombre en el sistema.
8

Importar

8. Importar
Importa los cobros desde el archivo de Excel.
 
Al terminar el proceso da clic en "Aceptar".