Solidus Gestión
Manual de ayuda
×
Menú

Pago sin soporte

 
Con esta opción podrás realizar un pago sin soporte. Por ejemplo, si realizaste un gasto que no fue facturado.
 
Dentro de "Pagos" da clic en "Nuevo".
 
 
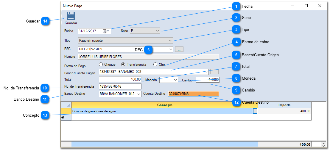
Te mostrará la siguiente ventana. Captura la información correspondiente al pago sin soporte.
 
Pago sin soporte
 
1

Fecha

1. Fecha
Captura la fecha del pago. Es importante la captures correctamente ya que no puede ser editada.
2

Serie

2. Serie
Selecciona la serie correspondiente al pago.
3

Tipo

3. Tipo
Selecciona el tipo de pago correspondiente.
4

Forma de cobro

4. Forma de cobro
Indica la forma de pago correspondiente.
5

RFC

5. RFC
Selecciona aquí el RFC a quien se le hará el pago sin soporte.
 
6

Banco/Cuenta Origen

6. Banco/Cuenta Origen
Selecciona la cuenta bancaria de dónde se realizará el pago. En caso de no tener cuentas bancarias deberás darlas de alta de acuerdo al catálogo de bancos.
7

Total

7. Total
Captura el importe total pagado.
8

Moneda

8. Moneda
Indica el tipo de moneda, en caso de moneda extranjera.
9

Cambio

9. Cambio
Captura el tipo de cambio de la fecha de pago, en caso de pagar en moneda extranjera.
10

No. de Transferencia

10. No. de Transferencia
Coloca el número de transferencia bancaria. En caso de cheque deberás colocar el número de cheque.
11

Banco Destino

11. Banco Destino
Selecciona, del catálogo de bancos, el banco correspondiente a donde se realiza la transferencia o cheque.
12

Cuenta Destino

12. Cuenta Destino
Captura el número de cuenta bancaria que a donde se realiza la transferencia o cheque.
13

Concepto

13. Concepto
Captura los conceptos del pago sin soporte correspondiente.
14

Guardar

14. Guardar
Guarda el pago sin soporte. Se deberá ingresar correctamente la información antes de guardar.
 
Al guardar pago sin soporte del ingreso, el ingreso a comprobar en la columna "Saldado" indicará que está completo, si se comprobó al 100%.